- Информация о материале
- Категория: Блог компании w3strict
В данной статье я хотел бы поделиться с Вами одним полезным свойством продукта COREManager от компании ISP, на котором работает многим из Вас известная панель ISPManager. А свойство это очень полезное - возможность писать для него плагины. Благодаря этому я решил избавить себя от рутины настраивать рерайты связки NGINX+PHP-FPM отдельно для каждого домена.
- Информация о материале
- Категория: Блог компании w3strict
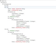
При разработке на PHP часто требуется узнать значение той или иной переменной. При этом обычный var_dump или print_r далеко не идеально выполняет возложенную на него функцию. Если массив/объект большой, то просто невозможно понять что к чему относится и т.д. Устав мучаться с этой проблемой мы разработали для себя простенькую пару функций, способные вывести массив в действительно удобочитаемом виде. Вывод представляет собой древовидный список ключей->значений, способный сворачиваться/разворачиваться с помощью современного html-тега 'details'.

